| |
|
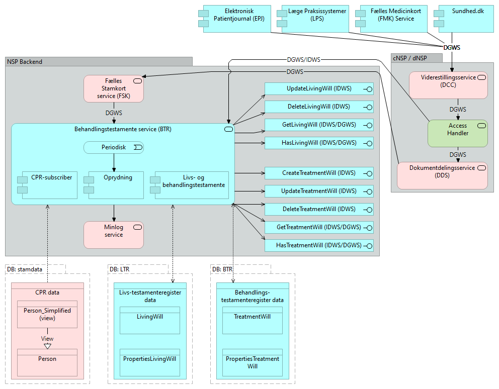
Behandlingstestamente service (BTR) |
UpdateLivingWill (IDWS) |
| |
|
Behandlingstestamente service (BTR) |
DeleteLivingWill (IDWS) |
| |
|
Behandlingstestamente service (BTR) |
GetLivingWill (IDWS/DGWS) |
| |
|
Behandlingstestamente service (BTR) |
HasLivingWill (IDWS/DGWS) |
| |
|
Behandlingstestamente service (BTR) |
CreateTreatmentWill (IDWS) |
| |
|
Behandlingstestamente service (BTR) |
UpdateTreatmentWill (IDWS) |
| |
|
Behandlingstestamente service (BTR) |
DeleteTreatmentWill (IDWS) |
| |
|
Behandlingstestamente service (BTR) |
GetTreatmentWill (IDWS/DGWS) |
| |
|
Behandlingstestamente service (BTR) |
HasTreatmentWill (IDWS/DGWS) |
| |
|
Behandlingstestamente service (BTR) |
Behandlings-testamenteregister data |
| |
|
Behandlingstestamente service (BTR) |
Livs-testamenteregister data |
| |
|
Behandlingstestamente service (BTR) |
CPR data |
| |
|
Behandlingstestamente service (BTR) |
Minlog service |
| |
|
Behandlingstestamente service (BTR) |
Periodisk |
| |
|
Oprydning |
Behandlingstestamente service (BTR) |
| |
|
Periodisk |
Oprydning |
| |
|
Livs- og behandlingstestamente |
Behandlingstestamente service (BTR) |
| |
|
CPR-subscriber |
Behandlingstestamente service (BTR) |
| DGWS |
|
Fælles Stamkort service (FSK) |
Behandlingstestamente service (BTR) |
| |
|
DB: BTR |
Behandlings-testamenteregister data |
| |
|
Behandlings-testamenteregister data |
TreatmentWill |
| |
|
Behandlings-testamenteregister data |
PropertiesTreatmentWill |
| |
|
DB: LTR |
Livs-testamenteregister data |
| |
|
Livs-testamenteregister data |
LivingWill |
| |
|
Livs-testamenteregister data |
PropertiesLivingWill |
| |
|
DB: stamdata |
CPR data |
| |
|
CPR data |
Person |
| |
|
CPR data |
Person_Simplified (view) |
| View |
|
Person_Simplified (view) |
Person |
| DGWS |
|
Dokumentdelingsservice (DDS) |
Fælles Stamkort service (FSK) |
| DGWS |
|
Viderestillingsservice (DCC) |
Access Handler |
| DGWS |
|
Access Handler |
Dokumentdelingsservice (DDS) |
| DGWS/IDWS |
|
Access Handler |
Behandlingstestamente service (BTR) |
| DGWS |
|
Læge Praksissystemer (LPS) |
Viderestillingsservice (DCC) |
| DGWS |
|
Elektronisk Patientjournal (EPJ) |
Viderestillingsservice (DCC) |
| DGWS |
|
Fælles Medicinkort (FMK) Service |
Viderestillingsservice (DCC) |
| DGWS |
|
Sundhed.dk |
Viderestillingsservice (DCC) |