| |
|
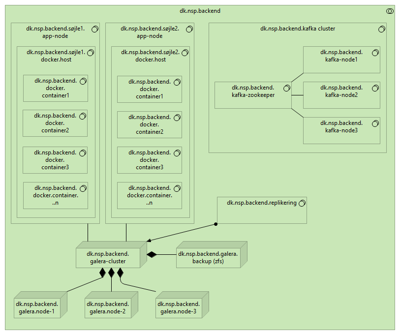
dk.nsp.backend |
dk.nsp.backend.galera-cluster |
| |
|
dk.nsp.backend |
dk.nsp.backend.kafka cluster |
| |
|
dk.nsp.backend |
dk.nsp.backend.replikering |
| |
|
dk.nsp.backend |
dk.nsp.backend.galera.node-1 |
| |
|
dk.nsp.backend |
dk.nsp.backend.galera.node-2 |
| |
|
dk.nsp.backend |
dk.nsp.backend.galera.node-3 |
| |
|
dk.nsp.backend |
dk.nsp.backend.galera.backup (zfs) |
| |
|
dk.nsp.backend |
dk.nsp.backend.søjle1.app-node |
| |
|
dk.nsp.backend |
dk.nsp.backend.søjle2.app-node |
| |
|
dk.nsp.backend.galera-cluster |
dk.nsp.backend.galera.node-1 |
| |
|
dk.nsp.backend.galera-cluster |
dk.nsp.backend.galera.node-2 |
| |
|
dk.nsp.backend.galera-cluster |
dk.nsp.backend.galera.node-3 |
| |
|
dk.nsp.backend.galera-cluster |
dk.nsp.backend.galera.backup (zfs) |
| |
|
dk.nsp.backend.galera-cluster |
dk.nsp.backend.søjle1.app-node |
| |
|
dk.nsp.backend.galera-cluster |
dk.nsp.backend.søjle2.app-node |
| |
|
dk.nsp.backend.kafka cluster |
dk.nsp.backend.kafka-node1 |
| |
|
dk.nsp.backend.kafka cluster |
dk.nsp.backend.kafka-node2 |
| |
|
dk.nsp.backend.kafka cluster |
dk.nsp.backend.kafka-node3 |
| |
|
dk.nsp.backend.kafka cluster |
dk.nsp.backend.kafka-zookeeper |
| |
|
dk.nsp.backend.kafka-zookeeper |
dk.nsp.backend.kafka-node2 |
| |
|
dk.nsp.backend.kafka-zookeeper |
dk.nsp.backend.kafka-node3 |
| |
|
dk.nsp.backend.kafka-zookeeper |
dk.nsp.backend.kafka-node1 |
| |
|
dk.nsp.backend.replikering |
dk.nsp.backend.galera-cluster |
| |
|
dk.nsp.backend.søjle1.app-node |
dk.nsp.backend.søjle1.docker.host |
| |
|
dk.nsp.backend.søjle2.app-node |
dk.nsp.backend.søjle2.docker.host |
| |
|
dk.nsp.backend.søjle2.docker.host |
dk.nsp.backend.docker.container1 |
| |
|
dk.nsp.backend.søjle2.docker.host |
dk.nsp.backend.docker.container2 |
| |
|
dk.nsp.backend.søjle2.docker.host |
dk.nsp.backend.docker.container3 |
| |
|
dk.nsp.backend.søjle2.docker.host |
dk.nsp.backend.docker.container...n |