| |
|
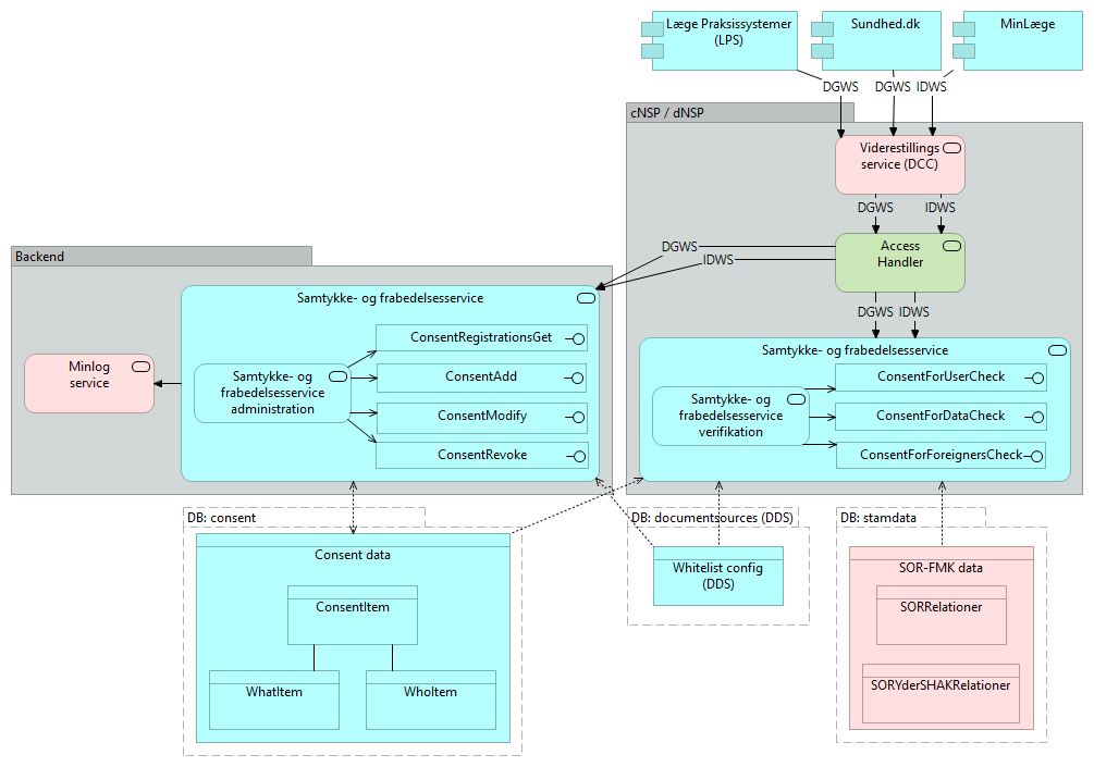
Samtykke- og frabedelsesservice |
Whitelist config (DDS) |
| |
|
Samtykke- og frabedelsesservice |
Consent data |
| |
|
Samtykke- og frabedelsesservice |
Minlog service |
| |
|
Samtykke- og frabedelsesservice |
Samtykke- og frabedelsesservice administration |
| |
|
Samtykke- og frabedelsesservice administration |
ConsentRegistrationsGet |
| |
|
Samtykke- og frabedelsesservice administration |
ConsentAdd |
| |
|
Samtykke- og frabedelsesservice administration |
ConsentModify |
| |
|
Samtykke- og frabedelsesservice administration |
ConsentRevoke |
| |
|
ConsentRegistrationsGet |
Samtykke- og frabedelsesservice |
| |
|
ConsentAdd |
Samtykke- og frabedelsesservice |
| |
|
ConsentModify |
Samtykke- og frabedelsesservice |
| |
|
ConsentRevoke |
Samtykke- og frabedelsesservice |
| DGWS |
|
Viderestillingsservice (DCC) |
Access Handler |
| IDWS |
|
Viderestillingsservice (DCC) |
Access Handler |
| |
|
Samtykke- og frabedelsesservice |
Whitelist config (DDS) |
| |
|
Samtykke- og frabedelsesservice |
SOR-FMK data |
| |
|
Samtykke- og frabedelsesservice |
Consent data |
| |
|
Samtykke- og frabedelsesservice |
Samtykke- og frabedelsesservice verifikation |
| |
|
ConsentForUserCheck |
Samtykke- og frabedelsesservice |
| |
|
Samtykke- og frabedelsesservice verifikation |
ConsentForUserCheck |
| |
|
Samtykke- og frabedelsesservice verifikation |
ConsentForDataCheck |
| |
|
Samtykke- og frabedelsesservice verifikation |
ConsentForForeignersCheck |
| |
|
ConsentForDataCheck |
Samtykke- og frabedelsesservice |
| |
|
ConsentForForeignersCheck |
Samtykke- og frabedelsesservice |
| DGWS |
|
Access Handler |
Samtykke- og frabedelsesservice |
| DGWS |
|
Access Handler |
Samtykke- og frabedelsesservice |
| IDWS |
|
Access Handler |
Samtykke- og frabedelsesservice |
| IDWS |
|
Access Handler |
Samtykke- og frabedelsesservice |
| DGWS |
|
Læge Praksissystemer (LPS) |
Viderestillingsservice (DCC) |
| DGWS |
|
Sundhed.dk |
Viderestillingsservice (DCC) |
| |
|
DB: documentsources (DDS) |
Whitelist config (DDS) |
| |
|
DB: consent |
Consent data |
| |
|
Consent data |
ConsentItem |
| |
|
Consent data |
WhatItem |
| |
|
Consent data |
WhoItem |
| |
|
ConsentItem |
WhoItem |
| |
|
WhatItem |
ConsentItem |
| |
|
DB: stamdata |
SOR-FMK data |
| |
|
SOR-FMK data |
SORRelationer |
| |
|
SOR-FMK data |
SORYderSHAKRelationer |
| IDWS |
|
MinLæge |
Viderestillingsservice (DCC) |